OmniSeller:Attributsverwaltung: Unterschied zwischen den Versionen
MH (Diskussion | Beiträge) Keine Bearbeitungszusammenfassung |
MH (Diskussion | Beiträge) Keine Bearbeitungszusammenfassung |
||
| Zeile 1: | Zeile 1: | ||
<div class="mw-parser-output"><div class="mw-parser-output"><div class="mw-parser-output"><div class="mw-parser-output"><div class="mw-parser-output"><div class="mw-parser-output"><div class="mw-parser-output"><div class="mw-parser-output"><div class="mw-parser-output"><div class="mw-parser-output"><div class="mw-parser-output"> | <div class="mw-parser-output"><div class="mw-parser-output"><div class="mw-parser-output"><div class="mw-parser-output"><div class="mw-parser-output"><div class="mw-parser-output"><div class="mw-parser-output"><div class="mw-parser-output"><div class="mw-parser-output"><div class="mw-parser-output"><div class="mw-parser-output"><div class="mw-parser-output"> | ||
Die Attributsverwaltung ist im OmniSeller eines der mächtigsten Werkzeuge zur Pflege von Artikeldaten. Der folgende Beitrag liefert Informationen wie diese gepflegt werden müssen, um das gewünschte Resultat zu erzielen. | Die Attributsverwaltung ist im OmniSeller eines der mächtigsten Werkzeuge zur Pflege von Artikeldaten. Der folgende Beitrag liefert Informationen wie diese gepflegt werden müssen, um das gewünschte Resultat zu erzielen. | ||
<div class="mw-parser-output"> </div> | <div class="mw-parser-output"> </div> | ||
| Zeile 19: | Zeile 19: | ||
Wählt man nun auf der linken Seite ein bereits existierendes Attribut-Set aus, kann man dieses editieren. | Wählt man nun auf der linken Seite ein bereits existierendes Attribut-Set aus, kann man dieses editieren. | ||
<div><span style="color:#e74c3c;">1: Hier kann man ein Namen für das neue Attribut-Set eintragen, bzw den Namen eines bereits existierenden Attribut-Sets verändern.</span></div> <div><span style="color:#27ae60;">2: Hier kann man eine Vorlage beim erstellen eines Attribut-Sets wählen. Alle Attribute, die in dem Vorlage Set sind werden automatisch auch in das neue Set übernommen.</span></div> <div><span style="color:#2980b9;">3: Man kann Attribut-Sets sichtbar, bzw unsichtbar schalten. Dies dient der Übersicht, wenn viele Attribut-Sets existieren bzw manche Sets zur Zeit einfach nicht benötigt werden. Ebenfalls kann man hier auch einstellen, ob das Set ebenfalls eine Vorlage für neue Sets sein darf. Der letzte Punkt betrifft bereits gepflegte Attribute (z.B. andere Sprachbezeichnungen), die nicht den Status "global" haben. Hier kann man einstellen ob diese Attribute auch sämtliche Inhalte beim kopieren übernehmen sollen oder nicht. Mehr zu globalen Attributen finden Sie unter | <div><span style="color:#e74c3c;">1: Hier kann man ein Namen für das neue Attribut-Set eintragen, bzw den Namen eines bereits existierenden Attribut-Sets verändern.</span></div> <div><span style="color:#27ae60;">2: Hier kann man eine Vorlage beim erstellen eines Attribut-Sets wählen. Alle Attribute, die in dem Vorlage Set sind werden automatisch auch in das neue Set übernommen.</span></div> <div><span style="color:#2980b9;">3: Man kann Attribut-Sets sichtbar, bzw unsichtbar schalten. Dies dient der Übersicht, wenn viele Attribut-Sets existieren bzw manche Sets zur Zeit einfach nicht benötigt werden. Ebenfalls kann man hier auch einstellen, ob das Set ebenfalls eine Vorlage für neue Sets sein darf. Der letzte Punkt betrifft bereits gepflegte Attribute (z.B. andere Sprachbezeichnungen), die nicht den Status "global" haben. Hier kann man einstellen ob diese Attribute auch sämtliche Inhalte beim kopieren übernehmen sollen oder nicht. Mehr zu globalen Attributen finden Sie unter: </span>[https://wiki.htk.de/OmniSeller:Attributsverwaltung#Allgemeine_Informationen https://wiki.htk.de/OmniSeller:Attributsverwaltung#Allgemeine_Informationen] Punkt8.</div> </div> | ||
== Attribute == | == Attribute == | ||
| Zeile 48: | Zeile 48: | ||
<div><span style="color:#e74c3c;">3: Diese Sektion dient nur der Überschaubarkeit der Attribute in der Auflistung. Hier können die Attribute einer Gruppe zugeordnet werden, sodass diese in der Übersicht im Artkel in Logische Blöcke aufgeteilt sind. Man hat hier auch die Möglichkeit, dem Attribut ein farbliches Zeichen zuzuordnen, um dies in der Oberflächer hervorzuheben. Einfluss auf den Upload zum Shop hat dies aber nicht.</span></div> <div> </div> <div><span style="color:#d35400;">4: Hier können Sie einstellen, in welchen Bereichen dieses Attribut aktiv sein soll. Wenn es mehr als einen Mandanten gibt können Sie den Mandanten festlegen. Bei mehreren Verkaufskanälen können Sie das Attribut dann auf bestimmte Portale beschränken. Beispielsweise brauchen Sie für Ihre Marktplatzanbindung noch sogenannte "Bulletpoints", welche Sie für Ihren normalen Webshop nicht benötigen oder Ihr Shopware hat spezifische Freitextfelder, die sich im OmniSeller pflegen möchten, aber die in den anderen Portalen nicht gebraucht werden.</span></div> <div> </div> <div><span style="color:#3498db;">5: Die OmniSeller Einstellungen bieten zusätzliche Eigenschaften zu dem Attribut. Beispielsweise können Sie hier Attribute unsichtbar stellen, ein Attribut sperren und mit Passwort schützen, sodass es keiner ändern kann, oder ein Attribut als Pflichtfeld markieren, sodass die unbedingt gepflegt sein muss, bevor der Artikel hochgeladen werden kann.</span></div> <div> </div> <div><span style="color:#2ecc71;">6: In den Portal Einstellungen können Sie Shop-Eigenschaften des Attributes zuordnen und entscheiden, ob Attribute sichtbar, filterbar, suchbar sind. Außerdem legen Sie hier fest, ob es sich bei dem Attribut um ein Variante Attribut handelt.</span></div> <div><span style="color:#2ecc71;">weitere Informationen zu Varianten finden sie hier: <Verweis></span></div> <div> </div> <div><span style="color:#9b59b6;">7: Hier hat man die Möglichkeit, ein Attributsfeld mit einem Wert aus dem ERP vorzubelegen. Hierfür muss man nur den Haken setzen und das entsprechende Feld aus dem Artikelstamm zuordnen.</span></div> <div> </div> <div>8: Unter Intern kann man ein Attribut als "global" markieren. Soll ein Attribut in mehreren Sets verwendet werden sorgt dieses Kennzeichen dafür, dass dieses Attribut nur technisch einmal existiert und die Verweise in den Sets alle auf nur ein Objekt zurückführen. Dadurch wird vermieden, dass es mehrere Attribute mit dem selben Namen gibt, aber unterschiedlichen IDs. Bei großen Mengen an Attributen kann es andernfalls ineffiziente Auswirkungen haben.</div> <div> </div> <div> </div> | <div><span style="color:#e74c3c;">3: Diese Sektion dient nur der Überschaubarkeit der Attribute in der Auflistung. Hier können die Attribute einer Gruppe zugeordnet werden, sodass diese in der Übersicht im Artkel in Logische Blöcke aufgeteilt sind. Man hat hier auch die Möglichkeit, dem Attribut ein farbliches Zeichen zuzuordnen, um dies in der Oberflächer hervorzuheben. Einfluss auf den Upload zum Shop hat dies aber nicht.</span></div> <div> </div> <div><span style="color:#d35400;">4: Hier können Sie einstellen, in welchen Bereichen dieses Attribut aktiv sein soll. Wenn es mehr als einen Mandanten gibt können Sie den Mandanten festlegen. Bei mehreren Verkaufskanälen können Sie das Attribut dann auf bestimmte Portale beschränken. Beispielsweise brauchen Sie für Ihre Marktplatzanbindung noch sogenannte "Bulletpoints", welche Sie für Ihren normalen Webshop nicht benötigen oder Ihr Shopware hat spezifische Freitextfelder, die sich im OmniSeller pflegen möchten, aber die in den anderen Portalen nicht gebraucht werden.</span></div> <div> </div> <div><span style="color:#3498db;">5: Die OmniSeller Einstellungen bieten zusätzliche Eigenschaften zu dem Attribut. Beispielsweise können Sie hier Attribute unsichtbar stellen, ein Attribut sperren und mit Passwort schützen, sodass es keiner ändern kann, oder ein Attribut als Pflichtfeld markieren, sodass die unbedingt gepflegt sein muss, bevor der Artikel hochgeladen werden kann.</span></div> <div> </div> <div><span style="color:#2ecc71;">6: In den Portal Einstellungen können Sie Shop-Eigenschaften des Attributes zuordnen und entscheiden, ob Attribute sichtbar, filterbar, suchbar sind. Außerdem legen Sie hier fest, ob es sich bei dem Attribut um ein Variante Attribut handelt.</span></div> <div><span style="color:#2ecc71;">weitere Informationen zu Varianten finden sie hier: <Verweis></span></div> <div> </div> <div><span style="color:#9b59b6;">7: Hier hat man die Möglichkeit, ein Attributsfeld mit einem Wert aus dem ERP vorzubelegen. Hierfür muss man nur den Haken setzen und das entsprechende Feld aus dem Artikelstamm zuordnen.</span></div> <div> </div> <div>8: Unter Intern kann man ein Attribut als "global" markieren. Soll ein Attribut in mehreren Sets verwendet werden sorgt dieses Kennzeichen dafür, dass dieses Attribut nur technisch einmal existiert und die Verweise in den Sets alle auf nur ein Objekt zurückführen. Dadurch wird vermieden, dass es mehrere Attribute mit dem selben Namen gibt, aber unterschiedlichen IDs. Bei großen Mengen an Attributen kann es andernfalls ineffiziente Auswirkungen haben.</div> <div> </div> <div> </div> | ||
=== Varianten === | === Varianten === | ||
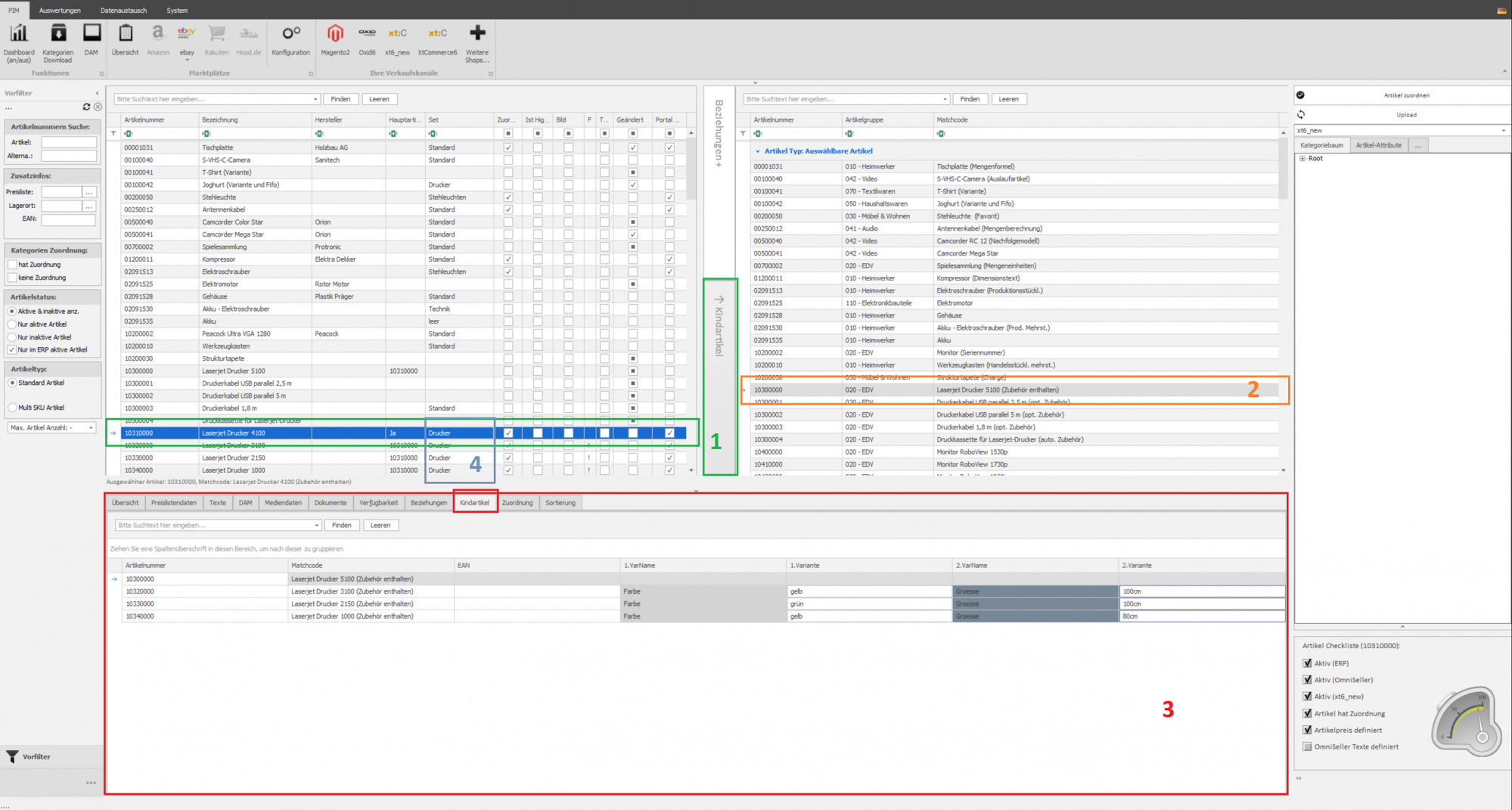
<div>OmniSeller Varianten benötigten mindestens ein Attribut, welches als Varianten Attribut definiert ist. Varianten Attribute sollten immer den Typ TEXT oder AUSWAHL haben.</div> <div>Varianten werden im OmniSeller wie folgt angelegt:</div> <div>[[File:AttributKinderZuordnen.png|left|2000x1071px]]</div> <div> </div> <div> </div> <div> </div> <div> </div> <div> </div> <div> </div> <div> </div> <div> </div> <div> </div> <div> </div> <div> </div> <div> </div> <div> </div> <div> </div> <div> </div> <div> </div> <div> </div> <div> </div> <div> </div> <div> </div> <div> </div> <div> </div> <div> </div> <div> </div> <div> </div> <div> </div> <div> </div> <div> </div> <div> </div> <div> </div> <div> </div> <div> </div> <div> </div> <div> </div> <div> </div> <div> </div> <div> </div> <div> </div> <div> </div> <div> </div> <div> </div> <div> </div> <div> </div> <div> </div> <div> </div> <div> </div> <div> </div> <div> </div> <div> </div> <div> </div> <div> </div> <div> </div> <div> </div> <div><span style="color:#27ae60;">1: Gewünschter Hauptartikel auswählen und auf der rechten Seite die Leiste mit "Kindartikel" öffnen, sodass sich das zweite Fenster öffnet (Beachte, dass Vaterartikel in den meisten Shopsystem nicht kaufbar sind und hier eventuell ein Dummy Artikel in Sage erstellt werden muss der als Vater dient.</span></div> <div><span style="color:#f39c12;">2: auf der rechten Seite die gewünschten Artikel auswählen, die als Kindartikel aufbereitet werden sollen. (Mehrfachauswahl möglich)</span></div> <div><span style="color:#c0392b;">3: Nun muss unten der Reiter "Kindartikel" geöffnet werden und die in </span><span style="color:#f39c12;">2</span><span style="color:#c0392b;">ausgewählten Kindartikel können dann einfach per Drag&Drop in das Feld gezogen werden und werden dadurch Kindartikel des in </span><span style="color:#27ae60;">1</span><span style="color:#c0392b;">ausgewählten Vaterartikels.</span></div> <div><span style="color:#2980b9;">4: Zu beachten ist, dass alle Kinder das Attribut-Set des Vaters zugeordnet haben, da es sonst wegen unterschiedlichen Attributen zu Fehlern kommt.</span></div> <div> </div> <div>Wenn die Kinder nun zugeordnet wurden und die Varianten richtig angelegt wurden sieht man in diesem Reiter "Kindartikel" nun die Kinder aufgelistet und kann dort die entsprechenden Varianten (wie hier in dem Beispiel Farbe und Groesse) einpflegen. </div> <div>'''Wichtig: zwei Varianten dürfen nicht identische Variantenwerte haben, da es hier beim Upload zum Shop zu Fehlern kommt wenn unterschiedliche Artikel die selben Ausprägungen haben! (z.B. in einer Variante 2x Farbe rot)'''</div> <div> </div> <div> </div> | <div>OmniSeller Varianten benötigten mindestens ein Attribut, welches als Varianten Attribut definiert ist. Varianten Attribute sollten immer den Typ TEXT oder AUSWAHL haben.</div> <div>Varianten werden im OmniSeller wie folgt angelegt:</div> <div>[[File:AttributKinderZuordnen.png|left|2000x1071px|AttributKinderZuordnen.png]]</div> <div> </div> <div> </div> <div> </div> <div> </div> <div> </div> <div> </div> <div> </div> <div> </div> <div> </div> <div> </div> <div> </div> <div> </div> <div> </div> <div> </div> <div> </div> <div> </div> <div> </div> <div> </div> <div> </div> <div> </div> <div> </div> <div> </div> <div> </div> <div> </div> <div> </div> <div> </div> <div> </div> <div> </div> <div> </div> <div> </div> <div> </div> <div> </div> <div> </div> <div> </div> <div> </div> <div> </div> <div> </div> <div> </div> <div> </div> <div> </div> <div> </div> <div> </div> <div> </div> <div> </div> <div> </div> <div> </div> <div> </div> <div> </div> <div> </div> <div> </div> <div> </div> <div> </div> <div> </div> <div><span style="color:#27ae60;">1: Gewünschter Hauptartikel auswählen und auf der rechten Seite die Leiste mit "Kindartikel" öffnen, sodass sich das zweite Fenster öffnet (Beachte, dass Vaterartikel in den meisten Shopsystem nicht kaufbar sind und hier eventuell ein Dummy Artikel in Sage erstellt werden muss der als Vater dient.</span></div> <div><span style="color:#f39c12;">2: auf der rechten Seite die gewünschten Artikel auswählen, die als Kindartikel aufbereitet werden sollen. (Mehrfachauswahl möglich)</span></div> <div><span style="color:#c0392b;">3: Nun muss unten der Reiter "Kindartikel" geöffnet werden und die in </span><span style="color:#f39c12;">2</span><span style="color:#c0392b;">ausgewählten Kindartikel können dann einfach per Drag&Drop in das Feld gezogen werden und werden dadurch Kindartikel des in </span><span style="color:#27ae60;">1</span><span style="color:#c0392b;">ausgewählten Vaterartikels.</span></div> <div><span style="color:#2980b9;">4: Zu beachten ist, dass alle Kinder das Attribut-Set des Vaters zugeordnet haben, da es sonst wegen unterschiedlichen Attributen zu Fehlern kommt.</span></div> <div> </div> <div>Wenn die Kinder nun zugeordnet wurden und die Varianten richtig angelegt wurden sieht man in diesem Reiter "Kindartikel" nun die Kinder aufgelistet und kann dort die entsprechenden Varianten (wie hier in dem Beispiel Farbe und Groesse) einpflegen. </div> <div>'''Wichtig: zwei Varianten dürfen nicht identische Variantenwerte haben, da es hier beim Upload zum Shop zu Fehlern kommt wenn unterschiedliche Artikel die selben Ausprägungen haben! (z.B. in einer Variante 2x Farbe rot)'''</div> <div> </div> <div> </div> <div class="mw-parser-output"> | ||
<div class="mw-parser-output"> | |||
=== Mehrsprachigkeit === | === Mehrsprachigkeit === | ||
<div>Die Pflege der Attribute in mehreren Sprachen erfolgt über den Texteditor bei dem ausgewählten Artikel.</div> <div>Im Texteditor gibt es oben links einen Reiter, in dem man die Sprache der Texte und Attribute wechseln kann. Wechselt man die Sprache von z.B. Deutsch auf Englisch, dann kann man dort dann sowohl die englischen Texte als auch die englischen Attributswerte einpflegen. (Attributsnamen werden in der Attributsverwaltung gepflegt. Siehe | <div>Die Pflege der Attribute in mehreren Sprachen erfolgt über den Texteditor bei dem ausgewählten Artikel.</div> <div>Im Texteditor gibt es oben links einen Reiter, in dem man die Sprache der Texte und Attribute wechseln kann. Wechselt man die Sprache von z.B. Deutsch auf Englisch, dann kann man dort dann sowohl die englischen Texte als auch die englischen Attributswerte einpflegen. (Attributsnamen werden in der Attributsverwaltung gepflegt. Siehe [https://wiki.htk.de/OmniSeller:Attributsverwaltung#Allgemeine_Informationen https://wiki.htk.de/OmniSeller:Attributsverwaltung#Allgemeine_Informationen] Punkt 1.</div> <div> </div> <div>Die Besonderheit ist der Produkttitel in anderen Sprachen. Dieser wird wie bereits oben genannt mittels eines Attributs gesetzt.</div> <div>Die Erstellung des Titel Attributs würde wie folgt aussehen:</div> <div>[[File:AttributSpracheTitel.png|RTENOTITLE]]</div> <div>Wichtig ist, dass es sich hierbei um ein Attribut des Typs "Text" handelt und der Attributs-Klasse "TITLE" zugeordnet ist. Außerdem sollte ein Artikel nicht zwei Attribute mit der Klasse "TITLE" zugeordnet haben.</div> <div> </div> | ||
| | ||
</div> | </div> | ||
=== weitere Tipps und Tricks === | |||
=== | | ||
==== erleichterte Attributspflege ==== | |||
[[File:AttributeErleichtertePflege.png|upright]] | |||
Im OmniSeller gibt es auf der rechten Seite ein Menüeintrag, in dem man die Produkt Attribute sehr leicht pflegen kann, ohne dafür in den Texteditor wechseln zu müssen. Statt den Kategorien kann man hier auch die Artikel-Attribute öffnen und dort das Attribut-Set ändern und Artikel Attribute pflegen. Durch Rechtsklick kann man hier auch neue Attribute erstellen oder in die Attribut-Set Verwaltung wechseln. | |||
| | ||
<div class="mw-parser-output"> </div> <div class="mw-parser-output"> </div> </div> </div> </div> </div> </div> </div> </div> </div> </div> </div> </div> | <div class="mw-parser-output"> </div> <div class="mw-parser-output"> </div> </div> </div> </div> </div> </div> </div> </div> </div> </div> </div> </div> </div> | ||
Version vom 19. Dezember 2019, 15:01 Uhr
Die Attributsverwaltung ist im OmniSeller eines der mächtigsten Werkzeuge zur Pflege von Artikeldaten. Der folgende Beitrag liefert Informationen wie diese gepflegt werden müssen, um das gewünschte Resultat zu erzielen.
Attribut-Sets
Öffnen der Attribut-Set Verwaltung
Die Attribut-Set Verwaltung kann durch ein rechtsklick auf das aktuell ausgewählte Attibut-Set eines Artikels geöffnet werden.
Übersicht der Attribut-Set Verwaltung
Attribut-Set erstellen/bearbeiten
Drückt man nun auf "Neues Set hinzufügen erscheint folgender Dialog:
Wählt man nun auf der linken Seite ein bereits existierendes Attribut-Set aus, kann man dieses editieren.
Attribute
Allgemeine Informationen
will man ein Attribut erstellen oder bearbeiten dann landet man in folgendem Dialog:
- Name: Der technische Name des Attributs; so wird dieses auch in den jeweiligen Shopsystemen angelegt. Da nicht alle Shopsysteme Sonderzeichen und Umlaute akzeptieren sind diese bei den technischen Namen blockiert.
- Bezeichnung: Die Beschreibung des Attributs; so wird dieses Attribut dann auch im Frontend angezeigt werden. Umlaute und Sonderzeichen sind hier erlaubt. Durch ändern der Sprache können diese auch in anderen Sprachen angelegt werden. So wird z.B. aus "Farbe" für Deutsch ein "Color" für Englisch.
- Typ: Hier kann ausgewählt werden, um welchen Attributs-Typ es sich handelt. Typ-Möglichkeiten sind:
- TEXT: hier kann ein Text eingegeben werden.
- MEMO: Hier kann ebenfalls ein Text eingegeben werden. Allerdings ist dieses Eingabefenster größer und kann über mehrere Zeilen gehen.
- ZAHL: Hier können Zahlen eingegeben werden
- ZAHL MIT NACHKOMMASTELLEN: Hier können Zahlen mit Nachkommastellen eingegeben werden.
- JA/NEIN: Hier kann dann ein Flag gesetzt werden ob Ja oder Nein
- DATUM: Hier kann dann ein Datum eingetragen werden.
- AUSWAHL: Hier können Auswahllisten gepflegt werden. Man kann dann im Artikel eines der angegebenen Elemente der Auswahlliste angeben. Auswahl wird meist bei Varianten verwendet.
- Max. Länge: Hier kann die Anzahl der Zeichen begrenzt oder erweitert werden.
- Standard-Wert: Hier kann man einen Standardwert festlegen, sodass man bei vielen gleichen Artikelattributen nicht immer wiederholend den selben Wert pflegen muss.
- TEXT: die Standard Attributs-Klasse.
- MERKMAL: Für die Merkmale von Artikeln zur Auflistung von Eigenschaften im Shop.
- TITLE: Bei Mehrsprachigen Shops werden die Titel der anderen Sprachen auch über die Attribute gelöst. Hat ein Attribut die Klasse Title, wird es im Shop als Artikeltitel übergeben. Hat dieses Attribut dann z.B. auch einen englischen Wert dann ist dies der englische Titel.
- SEO: SEO Informationen wie z.B. MetaTitle oder MetaDescription werden hier übergeben.
- SW_FREITEXT: Shopware Spezial. Es gibt in Shopware Freitext-Felder für individuelle Inhalte und diese sind auch im OmniSeller pflegbar. Ein Attribut muss dann die Klasse SW_FREITEXT haben und den identischen Attributsnamen im OmniSeller (nicht Bezeichnung!) wie der Name des FreitextFeldes in Shopware.
Varianten
Mehrsprachigkeit
weitere Tipps und Tricks
erleichterte Attributspflege
Im OmniSeller gibt es auf der rechten Seite ein Menüeintrag, in dem man die Produkt Attribute sehr leicht pflegen kann, ohne dafür in den Texteditor wechseln zu müssen. Statt den Kategorien kann man hier auch die Artikel-Attribute öffnen und dort das Attribut-Set ändern und Artikel Attribute pflegen. Durch Rechtsklick kann man hier auch neue Attribute erstellen oder in die Attribut-Set Verwaltung wechseln.






