OmniSeller:Attributsverwaltung: Unterschied zwischen den Versionen
SG (Diskussion | Beiträge) |
SG (Diskussion | Beiträge) |
||
| Zeile 25: | Zeile 25: | ||
Drückt man nun auf "Neues Set hinzufügen erscheint folgender Dialog: | Drückt man nun auf "Neues Set hinzufügen erscheint folgender Dialog: | ||
<li style="display: inline-block;">[[File:AttributSet anlegen.png|500px]]</li> | <li style="display: inline-block;">[[File:AttributSet anlegen.png|500px|RTENOTITLE]]</li> | ||
<br/> | |||
Wählt man nun auf der linken Seite ein bereits existierendes Attribut-Set aus, kann man dieses editieren. | |||
<div><span style="color: #e74c3c;">1: Hier kann man ein Namen für das neue Attribut-Set eintragen, bzw den Namen eines bereits existierenden Attribut-Sets verändern.</span></div> | <div><span style="color: #e74c3c;">1: Hier kann man ein Namen für das neue Attribut-Set eintragen, bzw den Namen eines bereits existierenden Attribut-Sets verändern.</span></div> | ||
<div> </div> | <div> </div> | ||
Version vom 16. August 2022, 08:17 Uhr
Die Attributsverwaltung ist im OmniSeller eines der mächtigsten Werkzeuge zur Pflege von Artikeldaten. Der folgende Beitrag liefert Informationen wie diese gepflegt werden müssen, um das gewünschte Resultat zu erzielen.
Attribut-Sets
Übersicht der Attribut-Set Verwaltung
Attribut-Set erstellen/bearbeiten
Drückt man nun auf "Neues Set hinzufügen erscheint folgender Dialog:
Wählt man nun auf der linken Seite ein bereits existierendes Attribut-Set aus, kann man dieses editieren.
Attribute
Allgemeine Informationen
will man ein Attribut erstellen oder bearbeiten dann landet man in folgendem Dialog:
- Name: Der technische Name des Attributs; so wird dieses auch in den jeweiligen Shopsystemen angelegt. Da nicht alle Shopsysteme Sonderzeichen und Umlaute akzeptieren sind diese bei den technischen Namen blockiert.
- Bezeichnung: Die Beschreibung des Attributs; so wird dieses Attribut dann auch im Frontend angezeigt werden. Umlaute und Sonderzeichen sind hier erlaubt. Durch ändern der Sprache können diese auch in anderen Sprachen angelegt werden. So wird z.B. aus "Farbe" für Deutsch ein "Color" für Englisch.
- Typ: Hier kann ausgewählt werden, um welchen Attributs-Typ es sich handelt. Typ-Möglichkeiten sind:
- TEXT: hier kann ein Text eingegeben werden.
- MEMO: Hier kann ebenfalls ein Text eingegeben werden. Allerdings ist dieses Eingabefenster größer und kann über mehrere Zeilen gehen.
- ZAHL: Hier können Zahlen eingegeben werden
- ZAHL MIT NACHKOMMASTELLEN: Hier können Zahlen mit Nachkommastellen eingegeben werden.
- JA/NEIN: Hier kann dann ein Flag gesetzt werden ob Ja oder Nein
- DATUM: Hier kann dann ein Datum eingetragen werden.
- AUSWAHL: Hier können Auswahllisten gepflegt werden. Man kann dann im Artikel eines der angegebenen Elemente der Auswahlliste angeben. Auswahl wird meist bei Varianten verwendet.
- Max. Länge: Hier kann die Anzahl der Zeichen begrenzt oder erweitert werden.
- Standard-Wert: Hier kann man einen Standardwert festlegen, sodass man bei vielen gleichen Artikelattributen nicht immer wiederholend den selben Wert pflegen muss.
- TEXT: die Standard Attributs-Klasse.
- MERKMAL: Für die Merkmale von Artikeln zur Auflistung von Eigenschaften im Shop.
- TITLE: Bei Mehrsprachigen Shops werden die Titel der anderen Sprachen auch über die Attribute gelöst. Hat ein Attribut die Klasse Title, wird es im Shop als Artikeltitel übergeben. Hat dieses Attribut dann z.B. auch einen englischen Wert dann ist dies der englische Titel.
- SEO: SEO Informationen wie z.B. MetaTitle oder MetaDescription werden hier übergeben.
- SW_FREITEXT: Shopware Spezial. Es gibt in Shopware Freitext-Felder für individuelle Inhalte und diese sind auch im OmniSeller pflegbar. Ein Attribut muss dann die Klasse SW_FREITEXT haben und den identischen Attributsnamen im OmniSeller (nicht Bezeichnung!) wie der Name des FreitextFeldes in Shopware.
Varianten
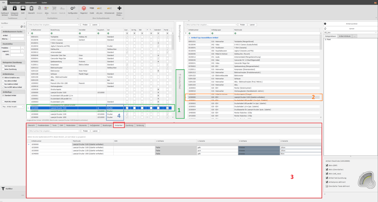
1: Gewünschter Hauptartikel auswählen und auf der rechten Seite die Leiste mit "Kindartikel" öffnen, sodass sich das zweite Fenster öffnet (Beachte, dass Vaterartikel in den meisten Shopsystem nicht kaufbar sind und hier eventuell ein Dummy Artikel in Sage erstellt werden muss der als Vater dient.
HTML-Attribute

Mehrsprachigkeit
Seo Attribute
Für Suchmaschinenoptimierungen bieten diverse Shopsysteme bei den Artikeln ebenfalls Möglichkeiten, die Seo Informationen zu den Artikeln zu pflegen. Die Pflege kann hier auch über den OmniSeller erfolgen. Man muss lediglich die Seo Attribute in der Attributsverwaltung anlegen. Zu den Seo Informationen müssen im OmniSeller dann Attribute mit den Namen "META_Description", "META_Keywords und "META_Title" angelegt werden. Diese sollten den Typ TEXT haben und der Attributsklasse SEO zugeordnet sein. Hinweis: Existiert diese Attributsklasse nicht kann diese mit einem rechtsklick auf das Feld angelegt werden.
Hier ein Beispiel:
Zur besseren Übersicht wurden die Seo Attribute in eine eigene Gruppe "SEO" gesetzt. Dies ist allerdings nicht zwingend notwendig.Auswahl Attribute
weitere Tipps und Tricks
erleichterte Attributspflege
Im OmniSeller gibt es auf der rechten Seite ein Menüeintrag, in dem man die Produkt Attribute sehr leicht pflegen kann, ohne dafür in den Texteditor wechseln zu müssen. Statt den Kategorien kann man hier auch die Artikel-Attribute öffnen und dort das Attribut-Set ändern und Artikel Attribute pflegen. Durch Rechtsklick kann man hier auch neue Attribute erstellen oder in die Attribut-Set Verwaltung wechseln.
Attribute in Text einbetten
Es gibt auch die Möglichkeit, die Attributswerte in Texte einzubetten.
Hier dazu mal ein Praxisbeispiel:
Breite und Länge, welche aus den Sage Artikelstamm Daten gezogen werden, werden hier mittels {$AttributName} in den Text mit eingebunden. Wichtig ist, dass man für den Namen in der geschweiften Klammer den technischen Namen des Attributs verwenden muss und nicht die Bezeichnung. Die im OmniSeller gepflegten Attribute können so im Text eingebunden werden.
Es ist auch möglich, diese Platzhalter in Attributen zu benutzen, um mehrere Attribute in ein Attribut zusammenzufassen.
Dies hat Vorteile, wenn Sie z.B. Varianten benutzen und so nur einmal den Text schreiben müssen und diverse Attributsmerkmale so automatisch in den Text mit einfließen.

Attribute des Artikel auf weitere Artikel übertragen
Die Attribute werden in den zugeordneten Artikel nur angezeigt, wenn diese auch im Atributs-Set des Zielartikels vorhanden sind (Attribute sind immer Attribut-Sets zugeordnet, nicht Artikeln an sich).
Die Funktion bietet daher die Möglichkeit, den Zielartikeln auf das Set des Quellartikels einzustellen. "Attribute des Artikel auf weitere Artikel übertragen" kann sowohl in der OmniSeller Hauptmaske rechts bei den Attributen, als auch
im Texteditor im Kontextmenü bei den Attributen aufgerufen werden.
Shopware Freitextfeld als Attribut hinzufügen.
Um in OmniSeller ein entsprechendes Freitextfeld von Shopware als Attribut anzulegen gehen Sie im ersten Schritt in das Shopbackend in die Freitextfeld-Verwaltung.
Jetzt müssen Sie den Spaltennamen des jeweiligen Freitextfelds auslesen um dieses im Omniseller entsprechend mappen zu können.
Nun wissen wir wie dieses Freitextfeld das wir mappen möchten in dem Shop benannt wurde - dieses Feld muss nun in Omniseller als Attribut angelegt werden mit dem gleichnamigen Spaltennamen.
Hierzu müssen wir in die Attributset-Verwaltung im Client.
Hier kann man nun in dem entsprechenden Attributset ein weiteres Attribut hinzufügen. Um ein Shopware Freitextfeld hinzuzufügen beziehungsweise zu mappen müssen in dem Attribut die folgenden Einstellungen gewählt werden:
- Name muss identisch sein mit dem Spaltennamen des Freitextfelds - hier attr5,
- als Typ muss Text gewählt werden,
- die Klasse muss das SW_FREITEXT sein,
- um hier entsprechend für ihre Übersichtlichkeit im Attributset zu verdeutlichen kann man hier eine Gruppe anlegen z.b. "Freitextfelder"
Das was Sie in dem Feld Bezeichnung schreiben ist das was Sie im OmniSeller in dem jeweiligen Attributset sehen wie z.b. hier wäre dies "Verwendbar für" als Label des Attributs.
Import von Attributswerten
Der OmniSeller bietet die Möglichkeit, Attributswerte aus CSV-Files zu importieren, nachdem die betroffenen Attribute angelegt wurden.
Ein Rechtsklick auf das Attribut und dann "Attribut bearbeiten öffnet die Attribut-Konfiguration. Dort gibt es einen Import Button der einen Attribut-Import Dialog öffnet.
Über die drei Punkte kann das File nun eingelesen werden. Im Anschluss kann dann die Artikelnummer- und Wertespalte ausgewählt werden. Zuletzt dann nur noch den Start CSV-Import Button drücken.
Import verschiedener Attribut-Typen
Je nach Attributtyp kann der Prozess ein klein wenig abweichen. Hier eine kurze Zusammenfassung.
Text/Memo: Einfach nur die Wertespalte auswählen
Zahl: Wertespalte auswählen, es dürfen allerdings nur Zahlen in den Feldern stehen.
Ja/Nein: Wertespalte auswählen, zulässige Inhalte: 0/1; true/false; wahr/falsch; on/off; an/aus; ja/nein; +/-; y/n
Import von Auswahl Attributen
Hier weicht die Oberfläche schon etwas von den anderen Attributen ab:
Es gibt hier noch eine Angabe eines Trennzeichens, da hier in einem Feld mehrere Werte stecken können. (Achtung: das Trennzeichen darf kein Semikolon (;) sein, da dies bereits das Trennzeichen der Felder in der CSV Datei ist.
Ebenfalls gibt es noch die Option, bereits zugeordneten Auswahl-Elemente zu löschen, bevor der Import neue Elemente setzt. (Achtung: Wird nur ein Teil der Artikel importiert diese Funktion nicht nutzen, da alle zugeordneten Elemente dieses Attributs gelöscht werden. Es werden ebenfalls die Zuordnungen aufgelöst bei den Artikeln, die nicht importiert werden!)
In der CSV sind hier die Bezeichnungen, die man auch in der Oberfläche auswählen kann, anzugeben.
Sollte eine Auswahl nicht vorhanden sein dann wird diese automatisch generiert.
Beispiel CSV-Dateien

(Die Daten in Zeile 9 dienen nur der Dokumentation und sind nicht Bestandteil der Datei.)










